Excel
Hướng dẫn tạo Button trong Excel thật đơn giản
26/06/2022
Tạo nút bấm (Button) trong excel để người dùng có thế kích và đó và các câu lệnh lập trình được thực thi hoàn toàn tự động. Hay chỉ đơn giản là nút bấm để chuyển đến các sheet trong file excel.
Nút Button trong excel là một giao hiện có dạng hộp thoại thường dùng để thực hiện một lệnh, chọn một khả năng khác hoặc đơn giản là mở một hộp thoại khác.

Cách tạo nút bấm Button
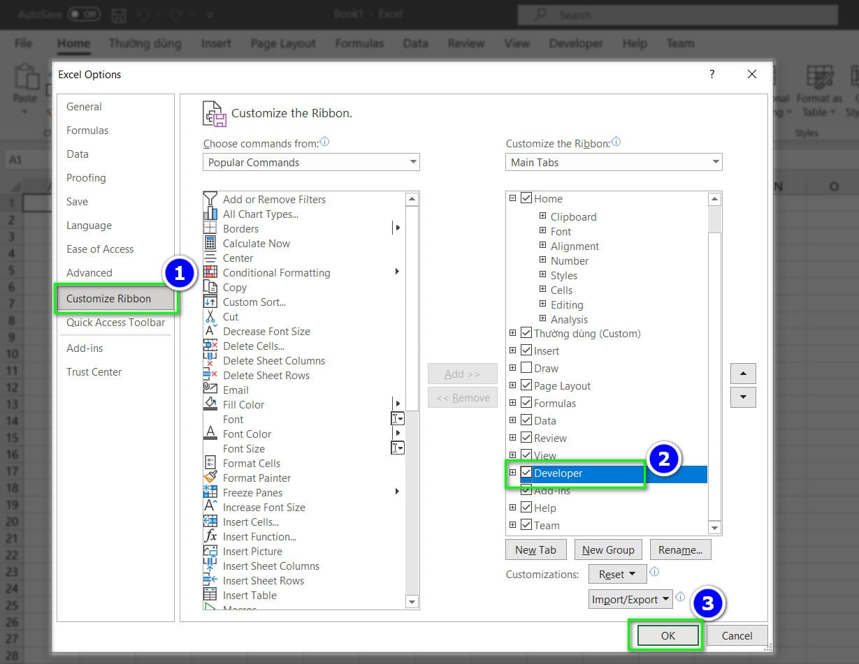
Trong giao diện Excel chọn vào File -> Options để mở cửa sổ Excel Options lên.

Bây giờ cửa sổ Excel Options đã hiện lên bạn chọn vào Customize Ribbon -> tích vào Developer -> chọn OK. Bước này giúp cho bạn làm xuất hiện thẻ Developer trên thanh công cụ.

Tiếp theo để tạo nút Button cho Sheet này bạn kích vào thẻ Developer trên phần mục lục bạn vừa lấy ra ở trước -> chọn vào Insert -> kích chọn vào biểu tượng Button ở trong Form Control.

Sau khi đã chọn vào biểu tượng Button bây giờ bạn kích giữ chuột trái để kéo kích thước của nút bấm (vẫn có thể chỉnh sau khi tạo xong) cho phù hợp -> Khi kéo xong thả chuột ra thì một hợp thoại Assign Macro hiện lên bạn kích vào Macro name để đặt tên lại cho nút bấm(Button) này -> chọn OK.

Cách tạo nút bấm Button chuyển đến các Sheet trong Excel
Trong file excel bạn có vô số Sheet mỗi sheet sẽ lưu một dữ liệu khác nhau vậy làm thế nào để cho thể duy chuyển đến sheet đó khi cần? Cách đơn giản nhất là bạn sẽ tạo một sheet có lưu giữ tất cả nút bấm chỉ cần kích vào là có thế chuyển đến sheet đó.
Đầu tiên mình sẽ tạo 10 Sheet và 1 Sheet trang chủ dùng để lưu trữ nút bấm chuyển đến các Sheet khác.

Tiếp theo ở Sheet trang chủ trên thanh Menu chọn vào Insert -> chọn Shapes -> chọn hình nút bấm mà bạn muốn nhưng ở đây nút bấm hình chữ nhật có góc tròn khá đẹp nên mình sẽ chọn nó.

Sau khi chọn xong bạn giữ chuột trái kéo để tạo ra nút bấm và kéo chỉnh kích thước cho phù hợp.
Khi đã chỉnh được kích thước bạn kích chuột phải vào nút bấm vừa tạo chọn Link (nếu không thấy thì chọn Hyperlink).

Tiếp theo cửa sổ mới hiện ra chọn vào Place in This Document -> trong này bạn chỉ cần quan tâm trong Or Select a place in this document trong này sẽ là thông tin tất cả các trang tính hiện có. Ví dụ nút đầu tiên mình chọn cho sheet 1 thì mình kích vào Sheet 1 chọn OK.

Sau khi đã chọn ok thì bạn có thể kích và thử và thấy nó chuyển đến Sheet 1 nhưng để rõ ràng hơn bạn nên đặt tên cho nút bấm bằng cách kích chuột phải vào nút bấm -> chọn Edit Text -> gõ tên cho nút bấm -> xong nhấn Enter.

Như vậy bạn đã có thể tạo ra nút bấm (Button) cho riêng mình rồi. Chúc bạn thành công nhé.
Bài viết liên quan
08:11 . 25/05/2024
14:16 . 07/03/2024
09:52 . 12/11/2023
08:44 . 12/11/2023
15:05 . 06/08/2022
15:04 . 08/07/2022
09:53 . 16/06/2022
Hỗ trợ
Thanh toán
Tuyển dụng
Liên hệ















